Авто
Русский
English
Українська
Қазақша
Беларуская
Polski
ქართული
हिन्दी
Español
Moon Bot
Настройка терминала
для работы c
Fast Ping Service
Пошаговая инструкция
Шаг 1
Скачайте клиентское приложение fastpingservice®, распакуйте архив с программой и переместите папку в любое удобное для вас место, например, в корневую папку системного диска или на Рабочий стол.
Обратите внимание, файл fastpingservice.exe не является установочным файлом. Клиентское приложение fastpingservice не требует установки, а исполняемый файл fastpingservice.exe готов к работе сразу после распаковки архива.
Для корректной работы приложения требуется наличие среды выполнения. Это стандартный набор компонентов операционной системы, у большинства пользователей он присутствует по умолчанию. В случае его отсутствия, вы увидите предупреждение: You must install .NET Desktop Runtime to run this application. Нажмите Да, среда выполнения скачается и установится автоматически. Если этого не произошло, скачайте и установите среду выполнения вручную из официального сайта Microsoft®: .NET Desktop Runtime 6.0
Шаг 2
Запустите файл fastpingservice.exe, иконка запущенного приложения появится в трее. Если включен Защитник Windows, то при первом запуске приложения появится сообщение фильтра SmartScreen. Нажмите Подробнее, затем Выполнить в любом случае. В будущем это окно появляться не будет.
Во время приветственной заставки проверяется версия приложения. Если новая версия была опубликована, обновление произойдет автоматически при запуске приложения. Вы всегда можете проверить актуальность используемой версии, выбрав в контекстном меню пункт Проверить обновления.
Нажмите правой кнопкой мыши по иконке в трее и выберите в контекстном меню пункт Настройки. Откроется окно настроек приложения.
Перейдите в Личный кабинет на веб-сайте Сервиса и выберите необходимый маршрут. Скопируйте ссылку для подключения. Вернитесь в настройки приложения и вставьте скопированную ссылку в поле Ссылка для подключения. Нажмите Применить, настройки сохранятся. Окно настроек приложения можно свернуть или закрыть.
Оставьте значение 40440 в поле Порт (установленное по умолчанию).
Произведите подключение, выбрав в контекстном меню пункт Подключить. В случае успешного подключения, на иконке приложения в трее появится зеленый индикатор, а в правом нижнем углу экрана — уведомление о сроке окончания вашей подписки.
Двойное нажатие левой кнопкой мыши по иконке приложения в трее подключает к Сервису. Повторное двойное нажатие — отключает от Сервиса.
Для смены маршрута выполните следующие действия:
  1. Перейдите в Личный кабинет на веб-сайте Сервиса и выберите необходимый маршрут.
  2. Если подключение при этом остановлено — возобновите его, выбрав в контекстном меню пункт Подключить.
  3. Если подключение при этом активно — обновите конфигурацию, выбрав в контекстном меню пункт Обновить конфигурацию.
Копировать повторно Ссылку для подключения из Личного кабинета при переключении между Восточными маршрутами не требуется, однако, при переключении с любого Восточного на любой Западный маршрут и обратно — необходимо. Восточные маршруты ссылаются на домен в зоне .COM, а западные — на домен в зоне .EU
Двойное нажатие левой кнопкой мыши по иконке приложения в трее подключает к Сервису. Повторное двойное нажатие — отключает от Сервиса.
Шаг 3
Торговый терминал Moon Bot® не имеет собственных настроек прокси. Для работы с этим терминалом включите параметр Сценарий настройки (PAC) в окне настроек приложения fastpingservice. Затем произведите подключение, выбрав в контекстном меню пункт Подключить.
Шаг 4
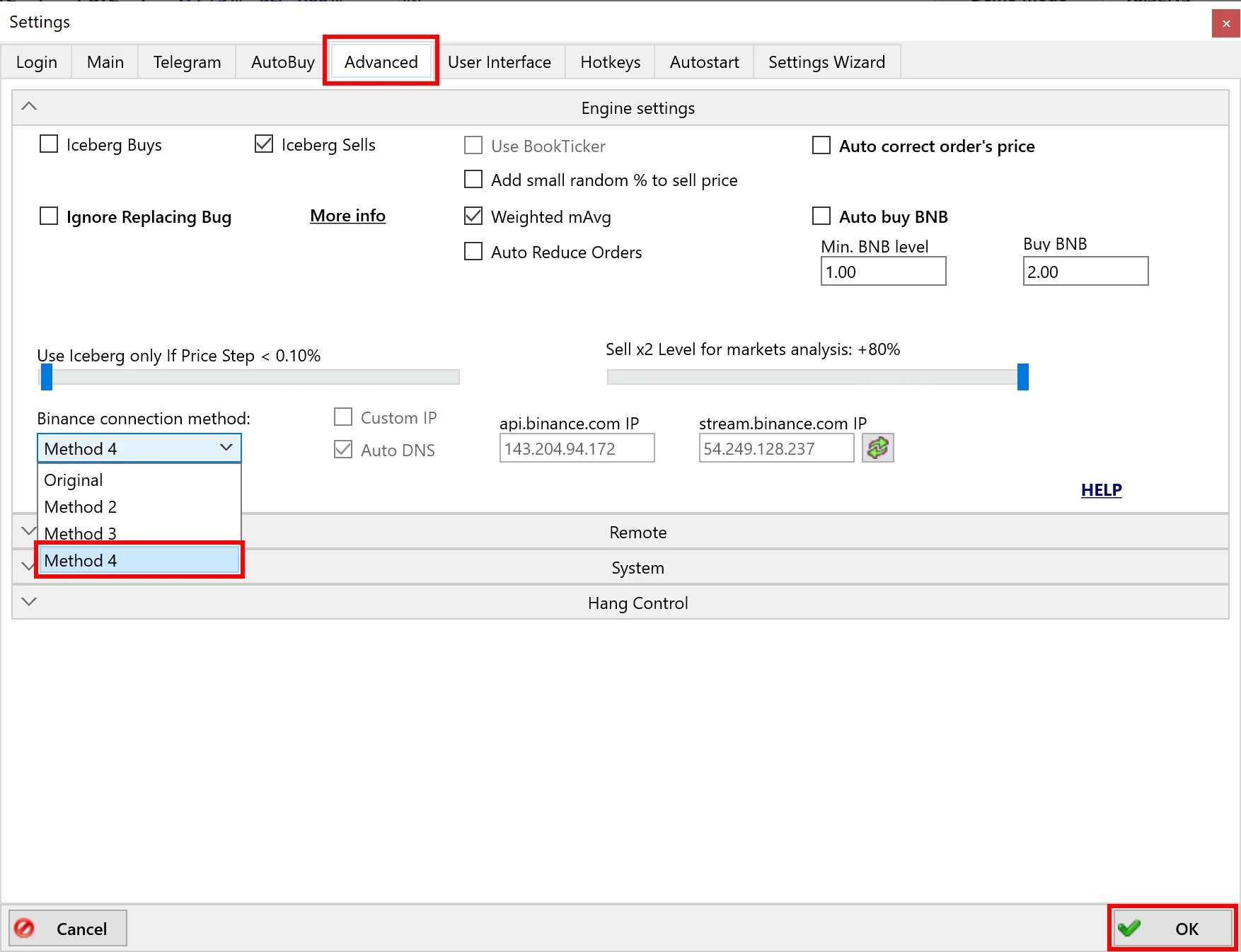
В настройках терминала Moon Bot рекомендуем изменить метод подключения к бирже Binance. Нажмите Settings в левом верхнем углу окна. В появившемся окне выберите вкладку Advanced. Затем в меню выпадающего списка Binance connection method выберите пункт Method 4 и нажмите ОК.
Все готово. Приятной торговли и максимального профита!
ВАЖНО
ЕСЛИ ВЫ НЕ МОЖЕТЕ ЗАЙТИ НА НАШ ВЕБ-САЙТ БЕЗ ИСПОЛЬЗОВАНИЯ VPN ИЛИ СТОРОННИХ ПРОКСИ, РЕКОМЕНДУЕМ ОЗНАКОМИТЬСЯ С ОБЪЯВЛЕНИЕМ, РАЗМЕЩЕННЫМ В НАШЕЙ ОФИЦИАЛЬНОЙ ГРУППЕ В TELEGRAM.
ДЛЯ КОРРЕКТНОЙ РАБОТЫ СЕРВИСА МОЖЕТ ПОТРЕБОВАТЬСЯ УСТАНОВКА НЕОГРАНИЧЕННОГО ДОСТУПА В НАСТРОЙКАХ API-КЛЮЧЕЙ НА СТОРОНЕ БИРЖИ. КАК ЭТО СДЕЛАТЬ РАССКАЗЫВАЕМ НА ПРИМЕРЕ BINANCE